ISO26262에서 Failure는 두 개로 나뉜다.
1. Random hardware failure
2. System Architecture Failure
이 중 FMEA/FTA/FMEDA는 Failure 원인을 분석하고 우리 제품의 하드웨어, 소프트웨어가 이렇게 안전하다! 라는 것을 증명하기 위해 사용된다.
FMEA(Failure Mode and Effect Analysis)
FC(Failure Cause) -> FM(Failure Mode) -> FE(Failure Effect)
FC(Failure Cause) -> FM(Failure Mode) -> FE(Failure Effect)
FC(Failure Cause) -> FM(Failure Mode) -> FE(Failure Effect)
FMEA는 bottom-up 방식으로 시스템 전체의 고장 모드 및 효과를 분석한다. 이 것이 상위 레이어에 어떤 고장 모드에 영향을 미치는지 따라 따라서 간다.
FMEA 생성
Architecture Model - Derive - FMEA Worksheet 실행

Add failure 버튼 클릭 후, 고장 모드 입력

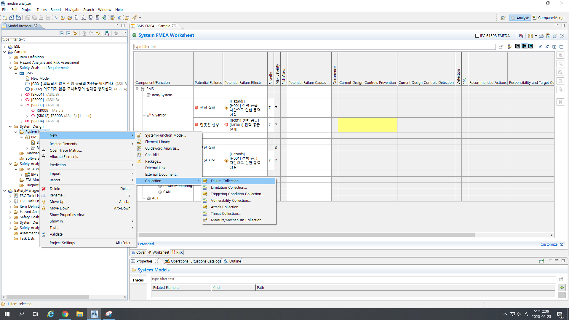
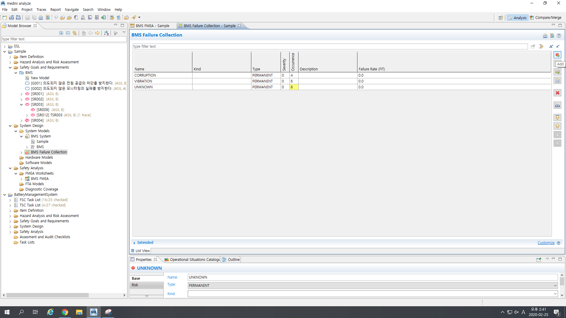
Failure Cause를 알기 쉽지 않기 때문에 Collection 기능을 활용한다.
System Models - New - Collection - Failure Collection / Measure&Mechanism Collection



FTA(Fault Tree Analysis)
FMEA를 수행하면 하드웨어 소자 1000개가 2개씩의 고장모드를 가지고 있다고 할 때, 2000개의 고장모드에 대한 분석이 필요하다. 이는 너무 난해하기 때문에 FTA는 Top-Down 방식으로 Safety goal이 위반 되는 경우를 추적한다. ASIL B이상의 Safety Goal에 대해서 FTA는 수행된다. 따라서 FMEA의 고장모드 개수를 넘어서는 FTA 고장 원인은 있을 수 없다. FTA는 SG만 유추하지만 FMEA는 시스템 전체를 분석하기 때문이다.
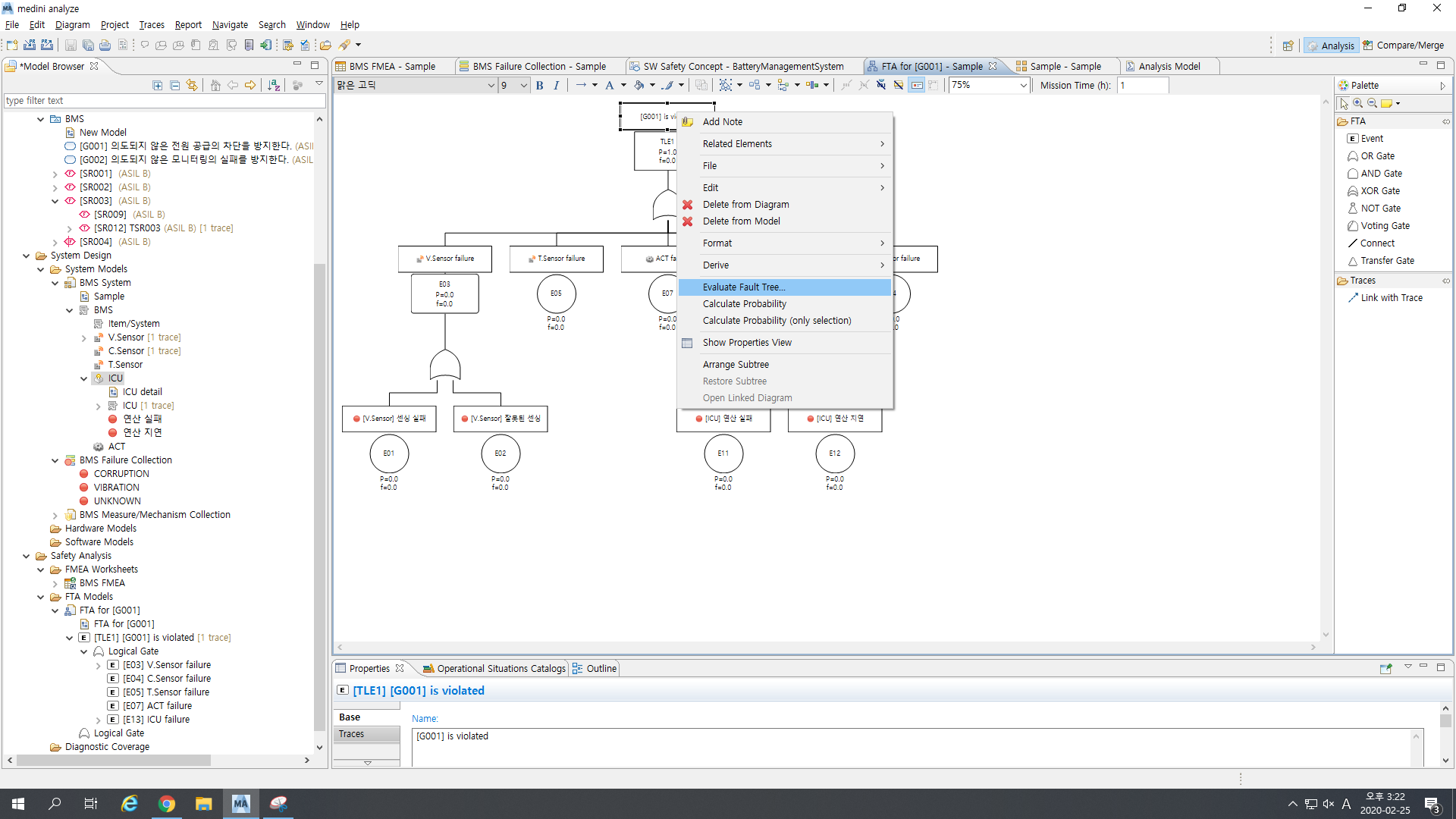
FTA 생성
해당 Safety goal - Derive - FTA Model

Palette를 이용해서 FTA를 수행한다.

Evaluate Fault Tree를 통해 Single/Mulit Point Fault를 확인할 수 있다.



FMEDA 생성
BOM.xlsx를 Import하여 각각 하드웨어 부품들에 대한 정보를 생성할 수 있다.

추후 다른 프로젝트에서 쓰기 위해서 Element Library에 추가할 수 있다.

Hardware FIT를 계산하기 위해서 Project - Project Settings - Failure Rate Catalogs에 알맞는 카탈로그를 추가할 수 있다.

각 하드웨어의 Prediction에서 ...(Select)를 누르면 어떤 카탈로그의 어떤 부품이라고 지정할 수 있다.

이를 바탕으로 Recompute failure rates in the selected project 버튼을 누르면 자동으로 FIT가 계산된다.

Failure에서 Add버튼을 눌러 각 하드웨어의 고장 모드를 추가할 수 있다.

Distribution을 설정해서 각 고장 모드별 FIT를 계산할 수 있다.

모든 하드웨어에 대한 정보 입력을 마친 후, 하드웨어에 대한 FTA를 수행한다.

이제 해당 SG - Derive - Dagnostic Coverage Worksheet를 클릭하면 각 부품에 대한 FMEDA를 수행할 수 있다.


'기술 > 개발 지식' 카테고리의 다른 글
| AUTOSAR - OS (0) | 2020.03.16 |
|---|---|
| AUTOSAR - Overview (0) | 2020.03.16 |
| Medini Analyze를 활용한 기능안전(ISO26262) 세미나 - Part 3 (0) | 2020.02.25 |
| Medini Analyze를 활용한 기능안전(ISO26262) 세미나 - 개요 (0) | 2020.02.25 |
| OSEK - NM (0) | 2020.01.14 |